Konsep
Kalau biasanya landing page itu cuma sebuah halaman yang berakhir di tombol CTA, Bisajual beda.
Bisajual itu menggunakan semacam Hybrid Landing Page, memadukan Landing Page konvensional dengan interface ala-ala marketplace. Dan justru “konten”-nya yang opsional, iya, nggak harus, meskipun powerful di beberapa situasi.
Calon customer melihat konten, lalu melanjutkan scroll hingga bertemu dengan checkout flow: marketplace product UI, formulir, rincian pesanan, dan tombol “Buat Pesanan”.
Perlu kamu catat bahwa urutan di atas adalah urutan default, kamu bisa atur ulang urutan atau me-mati-nyala-kan tiap komponen yang ada, bahkan mengatur apa aja yang harus diisi di formulir pesanan.
Semua dirancang, dioptimalkan, dan dikemas dalam satu halaman yang ringan dan interaktif, bikin penjualan atau konversimu makin cepat dan berkualitas.
Struktur
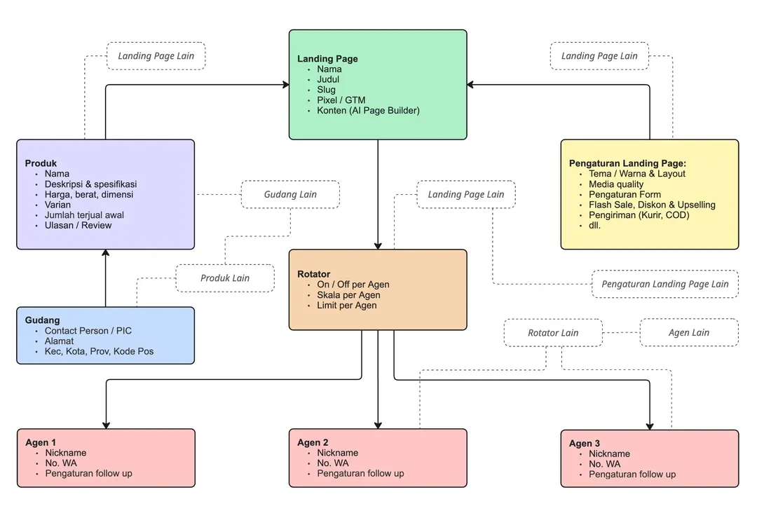
Bagian berjudul “Struktur”Biar produktivitasmu maksimal, kami udah ngerancang struktur —yang meskipun kelihatan agak ribet di awal, tapi setelah kamu “ngeh”, bakal bikin kamu dan tim makin produktif.

| Landing Page | Halaman (landing page) buat nampilin satu produk dan memiliki 1 alamat/URL yang dapat diakses oleh publik. |
| Pengaturan Landing Page | Berbagai pengaturan yang dapat diatur secara fleksibel. Dapat digunakan oleh 1 atau banyak landing page. Umumnya, satu Toko sudah memiliki pola atau settingan favorit, jadi cukup atur 1x, gunakan berkali-kali. |
| Produk | Produk yang kamu jual, dapat dipasang di beberapa Landing Page sekaligus —misalnya untuk A/B testing. Satu produk juga dapat diletakkan di berbagai Gudang, dan ini keren karena ongkir yang ditampilin adalah ongkir terendah menyesuaikan lokasi dari customer. |
| Gudang (opsional) | Tempat di mana produkmu berada. Hal terpenting dari Gudang adalah lokasinya yang akan digunakan sebagai dasar perhitungan ongkir. Satu gudang dapat diisi dengan jumlah produk yang tidak terbatas. |
| Rotator | ”Mesin” pembagi pesanan ke Agen, dengan settingan yang bebas kamu otak-atik. Misal: Cindy anak baru, Eka anak lama, atur komposisinya agar Cindy dapat sedikit saja pesanan, maksimal 20, sisanya Eka yang tangani. Satu Rotator dapat menampung berapapun jumlah Agen yang dikehendaki. Satu Rotator dapat dipasang di banyak Landing Page, ini lebih praktis dan direkomendasikan agar beban kerja Agen tetap stabil. |
| Agen | Agen yang akan menerima pesanan baru dari Landing Page secara otomatis berdasarkan settingan di Rotator. Satu Agen dapat dimasukkan ke beberapa Rotator sekaligus, secara teknis ini bisa, mungkin tidak efektif secara bisnis. |